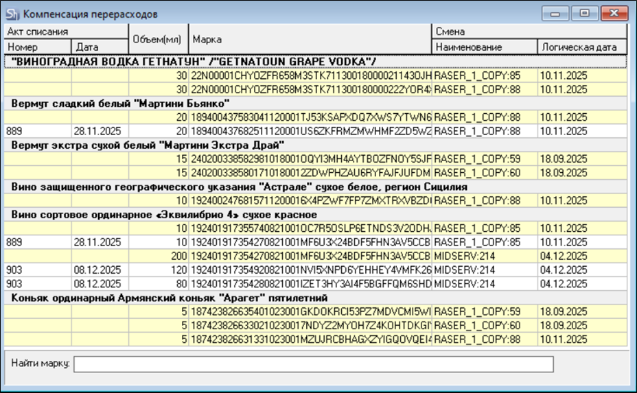
Для построения отчета Компенсация перерасходов, воспользуйтесь командой контекстного меню «Компенсация перерасходов» из отчета «Анализ перерасходов». В отчете Компенсация перерасходов выведен весь список марок с перерасходом за даты, удовлетворяющие фильтру отчета «Анализ перерасходов». Также в отчете Компенсация перерасходов можно посмотреть по каким маркам произошла компенсация перерасхода и какие подобраны марки для компенсации перерасхода.

Отчет сгруппирован по товарам ЕГАИС. На желтом фоне выведен перерасход по марке за конкретную смену в r_k 7. Если перерасход по марке скомпенсирован, то под желтой строкой с перерасходом будет находиться марка на белом фоне, которая подобрана для компенсации перерасхода по смене.
Марки для компенсации перерасхода в Акт списания подбираются по методу FIFO из списка «Вскрытые марки» на дату создания компенсирующих актов. Для компенсации одного перерасхода по марке может быть подобрано несколько марок.
Акт списания (Номер, Дата) - номер и дата связанного Акта списания (порционный), созданного из отчета «Анализ перерасходов», в котором произошел подбор марок для компенсации перерасхода другими марками.
Объем (мл) - недостающее количество для списания по данным продаж на кассовой станции в r_k 7 по алкогольным коктейлям. Количество указывается в миллилитрах.
Марка - акцизная марка маркируемой алкогольной продукции.
Информация по Сменам:
Наименование смены – наименование смены передается из r_k 7.
Логическая дата – логическая дата при закрытии общей кассовой смены в r_k 7, по которой произошел перерасход по марке, передается из r_k 7.