Форма «Накопительные скидки» (или «Накопительные бонусы»)
Последнее изменение статьи 06.11.2025 17:52
Форма предназначена для работы со справочником «Накопительные скидки» или «Накопительные бонусы». 
Алгоритм работы программ «Накопительные скидки / бонусы»
Накопительная скидка (или накопительный бонус) представляет собой «Схему» (в левой части формы), которая определяет перечень «Уровней перехода» от одной скидки (или бонуса) к другой в зависимости от накопленной суммы собственных потрат владельца.
Всякий раз при применении карты к заказу происходит проверка, назначена ли карте какая-либо схема накопительных скидок (или бонусов). Если схема назначена, то проверяется сумма собственных потрат владельца и в зависимости от нее карте назначается скидка (или бонус), которая задана в поле «Код RK7 скидки» соответствующего уровня (в правой части формы).
На примере выше, для накопительных скидок схемы «Простая», скидка с кодом = 47 (Имя уровня: «Деревянный») будет назначена карте, если собственные потраты владельца
Меньше или равны 1'000руб.
А скидка с кодом = 48 (Имя уровня: «Железный (15%)») будет назначена карте, если собственные потраты владельца
Больше 1'000руб И Меньше или равны 10'000руб.
Собственные потраты – это сумма, которая постепенно копится на карте и формируется как нарастающий итог из сумм, которые платил (доплачивал) владелец фискальными денежными средствами по мере использования своей карты.
Изменение значения поля «Код RK7 скидки» свойства карты происходит автоматически при выполнении условий, что назначенная для карты схема накопительных скидок:
- Является активной (установлена галочка «Активно»)
- Момент (дата и время) применения карты к заказу находится внутри интервала: «Начало действия» - «Конец действия», заданные для схемы (в левой части формы).
Сортировка по столбцу
Клик по заголовку столбца таблицы выполняет сортировку и отображает маркер-стрелку направления сортировки. Повторный клик меняет направление сортировки (см на скриншоте столбец «Схема»).
Действия со схемами справочника «Накопительные скидки»
| Обновить (перечитать) табличные данные |
| Добавить схему |
| Изменить схему |
| Удалить схему |
| Сохранить схемы в файл (*.xlsx, *.xls, *.csv, *.ods) |
Действия с уровнями перехода скидок (бонусов)
| Добавить уровень |
| Изменить уровень |
| Удалить уровень |
| Сохранить уровни в файл (*.xlsx, *.xls, *.csv, *.ods) |
Форма «Добавить схему»

Форма «Изменить схему»

Форма «Удалить схему»
Удаление схемы возможно только при отсутствии в ней уровней.
Форма «Добавить уровень»
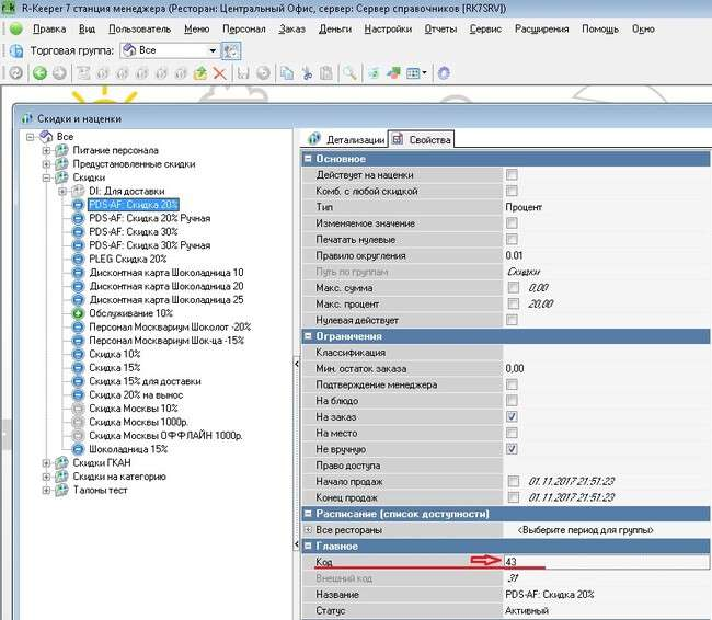
Поле «Код RK7 скидки» должно соответствовать значению поля «Код» справочника «Скидки и наценки» из менеджерского приложения r_keeper (см. скриншот):
Именно эта скидка (точнее ее детализация) или бонус будет добавлена к заказу, к которому применили карту.
Размер скидки, условия ее применения – все это касса возьмет именно из этого справочка. Карта лишь передает информацию (значение поля «Код») кассе, какую именно скидку или бонус надо попытаться применить к заказу.
Включение бонусов в r_keeper
Для активации возможности использовать бонусы в r_keeper необходимо выставить параметр (см. скриншот):
После включения данного параметра в r_keeper станет доступен справочник «Типы бонусов», в котором необходимо создать нужные типы бонусов и привязать к детализациям бонусов в справочнике «Скидки и наценки». Эту часть настройки системы смотри в документации docs.rkeeper.ru
После того как бонусы и детализации созданы, в приложении extdll_man в справочнике «Карты» для нужной карты (или в справочнике «Накопительные бонусы» для уровня перехода бонусов) в поле «Код RK7 бонуса» указать цифровое значение из поля Кода справочника «Типы бонусов» из менеджерской r_keeper, которое и будет передано в кассу, при применении карты к заказу. А касса, получив этот код типа бонуса из карты, уже осуществит применение конкретной детализации этого бонуса с учетом всех заданных в r_keeper условий для возможности применение этой детализации бонуса к заказу.
Значение поля «Код RK7 типа бонуса» для использования бонусов
Значение поля «Код RK7 типа бонуса» для бонусов в менеджерской r_keeper находится здесь (см. ниже скриншот):
Числовой номер перед наименованием типа бонуса – это и есть то самое значение кода, которое необходимо указать для карты, если она должна копить бонусные баллы или участвовать в бонусных накопительных программах.
Накопительные бонусы (пирамида) и максимально допустимый процент оплаты заказа в зависимости от бонусного уровня
Поддержана возможность изменения доли максимально допустимого размера оплаты заказа бонусными баллами в зависимости от текущего бонусного уровня. Это достигается путем указания для каждого бонусного уровня схемы (пирамиды) бонусов своего конкретного кода «Типа неплательщика» из менеджерской r_keeper. В свою очередь «Типа неплательщика» передает кассе перечень связанных доступных валют, которыми можно оплатить заказ используя накопленные бонусные баллы. А каждая валюта в менеджерской r_keeper имеет свойство «Максимальный процент», который и позволяет установить требуемое ограничение.
Задача:
Необходимо, чтобы пирамида бонусов обеспечивала возможность оплаты заказа доступными бонусными баллами следующим образом:
Бонусный уровень 1
- Накопление баллов - 10% от суммы заказа.
- Оплата бонусными баллами - не более 20% от общей суммы заказа.
Бонусный уровень 2
- Накопление баллов - 15% от суммы заказа.
- Оплата бонусными баллами - не более 30% от общей суммы заказа.
Решение:
- В справочнике «Накопительные бонусы» создаем Схему (например, «Схема 1») и внутри этой схемы два уровня: Бонусный уровень 1 и Бонусный уровень 2.
- Бонусному уровню 1 задаем:
«Код типа бонуса» предварительно созданного в менеджерской r_keeper, которому соответствует так же предварительно созданный Бонус с детализацией накопления равной 10%.
Разберем на примере как это сделать…
Создаем в справочнике «Типы бонуса» элемент (на примере ниже – «Бонус 10%») для его последующей связи с бонусом накопления 10% от суммы заказа в справочнике «Скидки и наценки»
Создаем бонус накопления 10% (на примере ниже – «Бонус 10%») от суммы заказа в справочнике «Скидки и наценки».
Обязательно указываем в свойстве «Интерфейс» необходимый нам интерфейс, через который касса r_keeper осуществляет взаимодействие с модулем Farcards, который в свою очередь посредством библиотеки Extdll.dll осуществляет взаимодействие с нашей базой данных карт лояльности.
Создаем детализацию бонуса накопления 10% и указываем для нее в свойстве «Тип бонуса» созданный выше тип бонуса. 
В справочнике «Валюты» (менеджерской r_keeper) создаем валюту, как правило в группе «Платежные карты» (на примере ниже – «Оплата бонусами 20%»).
В свойстве «Макс. Процент» этой валюты указываем значение 20% в соответствии с условиями задачи.
В справочнике «Типы неплательщиков» создаем элемент (на примере ниже – «Оплата бонусами 20%) и указываем галочкой только одну валюту «Оплата бонусами 20%», которая и появится на кассе в режиме оплаты заказа, если к столу была применена карта лояльности, бонусный уровень которой соответствовал уровню «Бонусный уровень 1».
3. Бонусному уровню 2 по аналогии (см выше) задаем:
- «Код типа бонуса» из менеджерской r_keeper, которому соответствует Бонус с детализацией накопления – 15%.
- «Код типа неплательщика» из менеджерской r_keeper, которому соответствует валюта с установленным значением в свойстве «Макс. Процент» – 30%.
Таким образом мы настроили пирамиду бонусов в соответствии с условиями поставленной задачи.
Таких пирамид может быть множество. По аналогии создаете Схему, в схеме уровни. А в свойствах карты указываете необходимую схему, и карта начнет работать по ней. 
Справочник «Накопительные бонусы»

Форма «Изменить уровень»

Форма «Удалить уровень»
Аналогична формам «Добавить/Изменить», но не позволяет вносить изменений в значения полей, а только лишь подтвердить удаление.





