Создание кассового отчета "Общий расход блюд по официантам"
Открыть справочник (Настройки > Печать > Документы и макеты). В группе "Пользовательские отчеты" создаем новый документ, например Общий расход блюд.
Для данного документа выбрать куб, предварительно созданный в справочнике Настройка > OLAP отчеты > Кубы и отчеты. Данных куб можно загрузить из прикрепленного файла.
Примечание: чтобы загрузить любой объект (в данном случае Куб) в базу необходимо сделать следующее: зайти в пункт Сервис > XML импорт/экспорт, далее нажать кнопку Load XML file, выбрать XML файл, открыть его и нажать кнопку Add items.
Рис. Создание документа и привязка к нему куба
Для данного документа так же необходимо создать новый макет. Шаблон макета можно загрузить из прикрепленного файла (учтите, что в данном макете не настроена группировка по блюдам).
Рис. Создание макета для документа
Редактирование макета в менеджерской станции
Для группировки по официантам в данном макете Бенд2 добавлен в тело Бенда1. У Бенда2 размер нижнего колонтитула был выставлен больше 0 и в него помещено мемо-поле для итоговой суммы по официанту.
Рис. Редактирование макета в дизайнере макетов
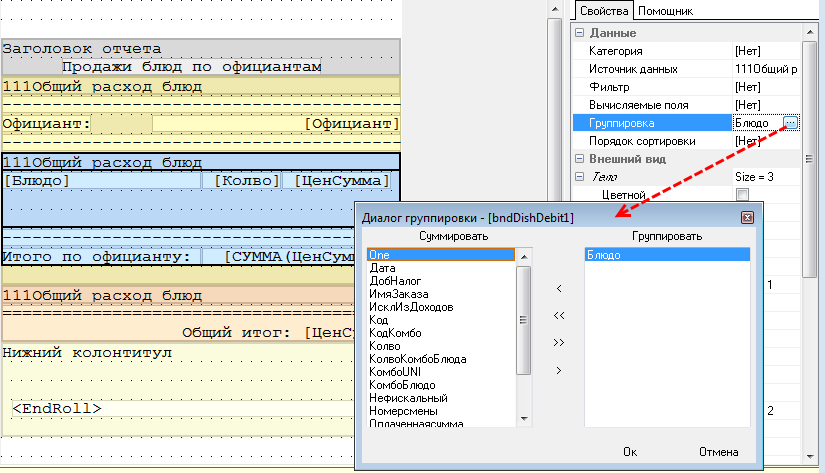
Если необходимо группировать блюда, то следует настроить группировку для Бенда2
Рис. Настройка группировки блюд
Обязательно в используемую схему печати добавить представление документа для макета из п.3
Рис. Добавление представления документа
Пример данного отчета на кассе представлен ниже
Рис. Отчет "Общий расход блюд по официантам"
Рис. Отчет "Общий расход блюд по официантам" (с группировкой по блюдам)