r_k DataFlow — сервис для загрузки онлайн данных от кассового сервера. 

Сервер r_k DataFlow принимает от кассового сервера данные о продажах и сохраняет в PostgreSQL/MS-SQL базу данных r_keeper.

Инсталлятор r_k DataFlow расположен по  ссылке.

Конфигурация с r_k DataFlow:

  • Для отправки данных кассовый сервер запускает утилиту OnlineDataSender
  • Утилита OnlineDataSender подключается к одному или нескольким r_k DataFlow и передает данные


При установке через Cloud, обслуживает множество корпораций и работает с большим количеством Баз Данных в одном r_k DataFlow, строку подключения к Базе Данных запрашивает у сервера лицензирования. 
 При установке через SelfHosted (штатная установка на компьютер клиента), работает только с одной Базой Данных, строку подключения к ней берёт из файла настроек.

Установка OnlineDataSender

Утилита OnlineDataSender не требует отдельной установки. Утилита входит в сборку r_k начиная с версии 7.25.09.0

Установка r_k DataFlow

  1. Запустите инсталлятор, выберите язык установки
  2. Примите условия Лицензионного соглашения, нажмите кнопку Продолжить
  3. Выберите способ установки: 
    • Установка нового экземпляра
    • Обновление ранее установленного экземпляра
    • Удаление экземпляра
  4. Выберите путь для установки нового экземпляра и введите имя экземпляра (по умолчанию default)

  5. Нажмите кнопку Установить

  6. Введите данные для подключения к PostgreSQL. Можно изменить название Базы Данных, если устанавливаются несколько экземпляров r_k DataFlow. Данная База Данных используется самим r_k DataFlow и не должна быть привязана к r_k 7

    После введения, выполните проверку подключения. При успешной проверки, нажмите кнопку Далее

  7. Введите данные для подключения к накопительной Базе Данных r_k 7. База Данных должна быть создана до выполнения данного действия. Так же должна быть произведена выгрузка в данную базу. 

    После ввода данных выполните проверку и в случае успеха нажмите кнопку Далее

  8.  Завершите установку r_k DataFlow. r_k DataFlow после установки запускается автоматически в виде службы


Настройки в менеджерской станции r_keeper

После установки r_k DataFlow необходимо выполнить настройки в менеджерской r_keeper

  1. В справочнике Настройки>Параметры>Установочные>Связь с другими системами>Url сервера RkDataFlow. В свойстве Строковый укажите подключение к r_k DataFlow: http://127.0.0.1:5016. 5016 - порт, на котором запускается r_ k DataFlow по умолчанию, можно поменять

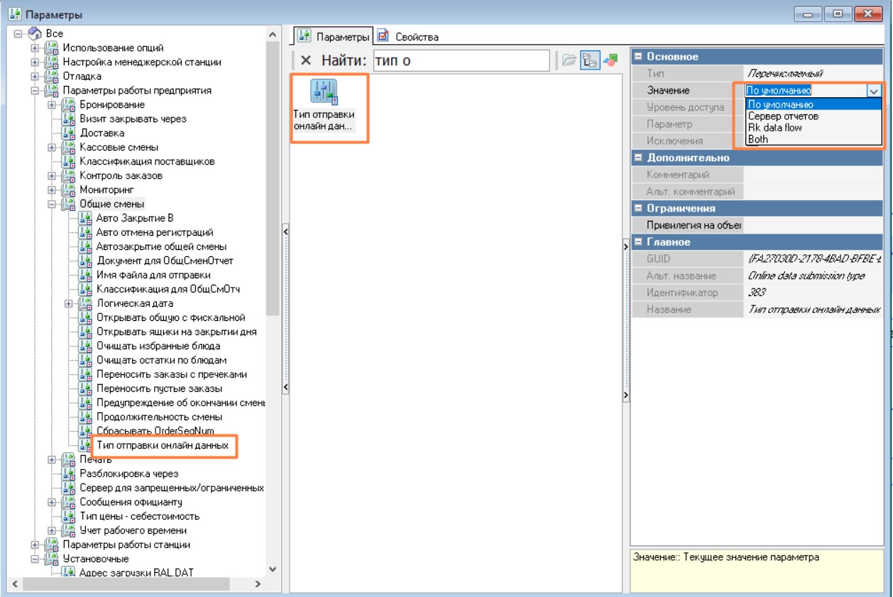
  2. В Параметры>Тип отправки онлайн данных, при необходимости, измените настройки отправки данных:

    • Сервер отчетов — отправка онлайн данных выполняется через встроенный механизм r_k 7 в Базу Данных, указанную в настройках r_k 7 (не через r_k DataFlow)
    • Rk data flow — отправка онлайн данных выполняется через r_k DataFlow и не выполняется через встроенный механизм r_k 7(используется база, указанная в настройках r_k DataFlow)
    • Both — отправка данных выполняется через оба механизма одновременно (через встроенный механизм r_k 7 в БД, указанную в настройках r_k 7 и через r_k DataFlow в БД, указанную в настройках r_k DataFlow)

      После изменения настроек, необходимо перезапустить r_k DataFlow.  

  3. Запустите MIDSERV и проверьте в логе r_k DataFlow успешную авторизацию на сервере