В этом разделе можно настроить переключение языков, на которых может отображаться название блюд и рецептура на экранах повара.

Для возможности переключения языка для названий блюд меню и рецептуры необходима версия сервера KdsProServer_v.1.8.62+ и предварительные настройки в менеджерской r_k.

Переключение языка для названий блюд

Настройки в менеджерской r_k:

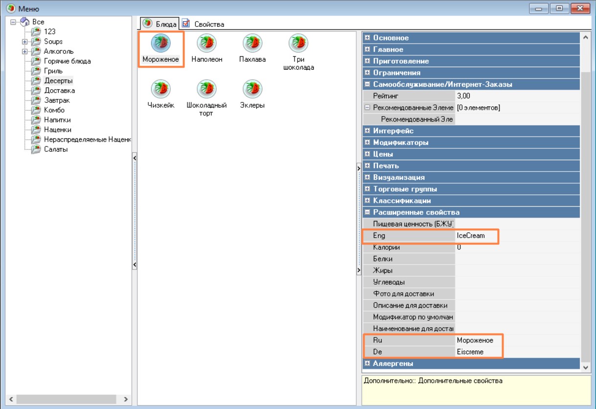
  1. В справочнике Настройки > Настройка > Расширенные свойства создайте необходимое количество типов расширенных свойств для разных языков.
  2. Задайте расширенным свойствам Название, Системное Имя, Тип свойства, переведите статус в Активный и выберите необходимые типы элементов в Списке Типов.
  3. В справочнике меню у блюда задайте соответствующим расширенным свойствам название блюд на альтернативном языке.

Настройки профиля:

  1. В настройках профиля KDS PRO в разделе Языки, нажмите кнопку Добавить.
  2. В строках задайте соответствия названия языков и ранее настроенных расширенных свойств. Нажмите кнопку Сохранить.

Переключение языка для названий блюд

Настройки в менеджерской r_k:

  1. В справочнике Настройки > Настройка > Расширенные свойства создайте необходимое количество типов расширенных свойств для рецептов на разных языках.
  2. Задайте расширенным свойствам Название, Системное Имя, Тип свойства, переведите статус в Активный и выберите необходимые типы элементов в Списке Типов.
  1. В справочнике меню у блюда задайте соответствующим расширенным свойствам рецепт блюд на альтернативном языке.

Настройки профиля:

  1. В настройках профиля KDS PRO в разделе Языки впишите расширенное свойство в строку Расширенное св-во для рецепта у соответствующего языка.  

  2. Нажмите кнопку Сохранить .

Работа на экранах:

На экранах KDS PRO можно при необходимости сменить язык для названий блюд и рецептов. Для этого нажмите на кнопку Язык, на которой отображается название текущего языка (первого в списке настроенных языков). Каждое нажатие на кнопку сменит язык на следующий. Смена языков работает по кругу: с первого до последнего и затем снова с первого.

Работа на кухонной клавиатуре:

На кухонной клавиатуре язык можно сменить долгим нажатием клавиши 1. Каждое нажатие на кнопку сменит язык на следующий.